SAS Sierra M124A 프로토콜 테스트 시스템은 Teledyne LeCroy의 7세대 프로토콜 분석기 시스템으로 SAS(SAS 100) 및 SATA(SATA 3.0) 모두에서 3.0% 정확한 프로토콜 캡처를 제공합니다. 업계에서 가장 널리 사용되는 SAS 및 SATA용 테스트 플랫폼은 프로토콜의 모든 계층에서 문제를 정확히 찾아내는 데 도움이 되는 탁월한 분석 및 디버그 기능을 제공합니다.
데이터 요금
12Gb/s, 6Gb/s, 3Gb/s 및 1.5Gb/s
회사 개요
Teledyne LeCroy의 고속 직렬 데이터 분석에 대한 광범위한 전문 지식을 활용하여 Sierra M124A는 최대 12Gb/s의 데이터 속도에서 SAS 및 SATA 프로토콜 모두에 대한 가장 정확한 캡처, 표시 및 분석을 제공합니다. 이 다기능 검증 플랫폼은 실제 호스트 및 장치 동작을 모방할 수 있는 통합 트래픽 생성기와 함께 사용할 수 있습니다. 오류 주입 옵션을 사용하면 시스템 및 구성 요소 수준에서 스트레스 테스트가 가능합니다. 동급 최고의 하드웨어 기능과 포괄적인 분석 기능을 결합한 Sierra M124A는 SAS/SATA 프로토콜 테스트를 위한 현명한 선택입니다.
유연하고 확장 가능한 12G 프로토콜 테스트 시스템
124개의 녹화 채널을 갖춘 M4A는 XNUMX개의 확장기 링크에서 트래픽을 지능적으로 모니터링하고 상관시킬 수 있습니다. 캐스케이드 다중 Sierra 인접한 124와이드 링크 간의 트래픽을 모니터링하기 위한 M8A 시스템(최대 4개) 그만큼 Sierra M124A는 트래픽 생성(Trainer) 또는 오류 주입(InFusion) 기능으로 업그레이드할 수 있으므로 이 단일 플랫폼에서 디버그 및 검증 작업을 모두 처리할 수 있습니다.
TAP3로 비교할 수 없는 정확도
The Sierra M124A는 TAP3(Transparent Acquisition Probing)로 알려진 맞춤형 프로브 기술을 특징으로 하며 Teledyne LeCroy의 시장 선도적인 테스트에서 현장에서 입증되었습니다. Summit PCIe 3.0 분석기 플랫폼. SAS 12Gbps 신호를 방해하지 않고 기록하도록 설계된 TAP3 기술은 프로브 수신기의 신호와 물리적 동작이 매우 유사한 신호를 통과하는 맞춤형 선형 증폭기 및 라인 컨디셔너를 활용합니다. 이 구현을 통해 SAS 12G PHY 계층의 일부인 동적 균등화 프로토콜도 보존됩니다. 초기 12Gbps SAS HBA 및 장치로 광범위한 테스트를 거친 Sierra M124A는 SAS 대상과의 원활한 상호 운용성과 테스트 중인 시스템에 대한 기능적 영향이 없음을 보여주었습니다.
세부 프로토콜별 지원
Sierra의 분석 도구는 기록된 트래픽을 볼 때 광범위한 디코딩 및 전문적인 오류 분석을 제공하기 위해 SAS 및 SATA 프로토콜과 함께 사용하도록 특별히 개발되었습니다. 다양한 트래픽 보기, 고급 트리거링, 데이터 필터링, 트래픽 생성 및 오류 주입 기능이 결합되어 엔지니어는 문제를 식별하고 엔드투엔드 검증 테스트를 완료하는 데 필요한 모든 도구를 갖게 됩니다.
혁신적이고 유연하며 컴팩트한 시스템 설계
The Sierra M124A 플랫폼은 편의성, 휴대성 및 유연성을 위해 설계되었습니다. M122/M124A 플랫폼 모두 전체 SAS 3.0 구성(3G/6G/12G) 또는 SAS 2.0 기능(3G/6G만 해당)으로 제공되므로 사용자는 향후 12G 지원으로 업그레이드할 수 있습니다. 양쪽 데이터 버스 포트는 편리하게 액세스할 수 있도록 전면에 있으며 시스템 컨트롤과 커넥터도 있습니다. 그만큼 Sierra의 상태 표시기 배열에는 협상된 링크 속도, 프로토콜 오류 감지, 링크 업, 대역 외(OOB) 및 현재 버스에 있는 데이터 프레임에 대한 정보가 포함됩니다. LCD 화면은 현재 어떤 사용자가 장치에 연결되어 있는지 보고합니다. Sierra 전면 패널 인터페이스에서 설정할 수 있는 시스템, 시스템 IP 주소 및 상태. 에 대한 호스트 연결 Sierra USB 3.0 및 기가비트 이더넷을 모두 지원합니다. 확장 포트는 드라이브에 DC 전원을 공급하는 것과 같은 향후 개선 사항을 허용합니다. 그만큼 Sierra 엔클로저는 벤치 상단에 쉽게 배치되거나 19" 랙에 통합됩니다.
전문가 분석 소프트웨어
링크 레이어에서 애플리케이션 레이어까지 Sierra 분석 제품군은 엔지니어가 관심 영역에 쉽게 초점을 맞출 수 있도록 광범위한 트래픽 보기 및 도구를 제공합니다. 프레임 수준에서 작업할 때 Text View는 프레임 교환과 그에 수반되는 프리미티브를 보여줍니다. 시간순으로 명령과 프레임을 보기 위해 스프레드시트 보기는 원하지 않는 기본 요소와 프레임을 필터링하여 표시를 단순화할 수 있습니다. 그만큼 Sierra 또한 명령과 관련된 프레임 및 프리미티브를 논리적으로 어셈블하는 애플리케이션 계층에 대한 계층적 보기를 제공합니다. 기존의 계층적 보기는 명령, 데이터 및 상태를 그룹화합니다. 이 옵션은 명령 시작과 명령 끝 사이의 간격 또는 시간 영역 다중화와 같은 기타 복잡성을 보여줍니다. 계층적 표시를 드릴다운하여 프레임 및 링크 레이어를 볼 수 있습니다. 전문가 분석을 위한 모든 보기는 동시에 사용할 수 있으며 자동으로 동기화되어 하나의 애플리케이션 내에서 표시됩니다.
핀 포인트 트리거링
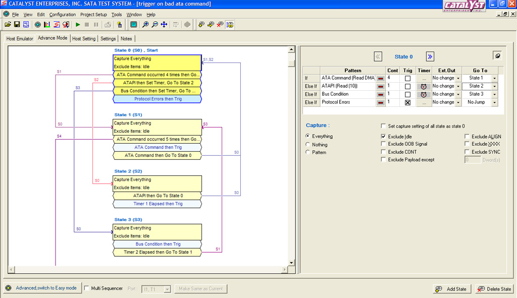
특정 프레임을 찾는 것부터 이벤트 간의 타이밍 및 상태와 같은 보다 복잡한 이벤트에 이르기까지 Sierra의 논리적 트리거링 알고리즘은 엔지니어에게 4개의 독립적인 타이머 및 카운터를 사용하여 여러 논리적 상태 변경을 신속하게 정의할 수 있는 기능을 제공합니다. Sierra의 강력한 트리거 기능에는 최대 24레벨 상태 시퀀서, 각 상태에서 사전 필터링 기능, 각 포트 쌍에 개별 트리거를 할당하는 기능이 포함됩니다. 프로토콜별 인식 덕분에 특정 헤더 필드 또는 명령을 쉽게 트리거할 수 있습니다. 엔지니어링에 더 많은 시간을 할애하고 사용 가능한 가장 깊은 트리거로 찾는 시간을 줄이십시오.
소프트웨어를 통한 자동화된 지능
와 Sierra의 투명한 후처리, 원치 않는 트래픽 검색 및 숨기기, 캡처된 데이터 분석이 그 어느 때보다 쉬워졌습니다. 전체 CBW는 물론 SAS 및 SATA 이벤트 메트릭을 포함한 프로토콜별 디코딩을 통해 엔지니어는 캡처된 내용을 한 눈에 쉽게 확인할 수 있습니다. 명령 처리량, 완료 시간, 명령 유형, 프레임, 버스 이벤트 및 기본 요소를 포함한 이벤트 지표를 통해 엔지니어는 관심 영역을 빠르게 찾을 수 있습니다.
성능 보고서는 명령 실행, 오류 및 기타 데이터 트래픽 문제를 나타낼 수 있습니다. 광범위한 보고서 중에서 선택하면 각 고객이 원하는 정보에 빠르게 액세스할 수 있습니다.
주입 오류 주입 옵션
업계 최초의 SAS/SATA 오류 주입 시스템 기능을 기반으로 하는 InFusion 옵션은 Sierra M124A는 SAS 12G 및 SATA 6G 프로토콜 모두에 대한 트래픽을 프로그래밍 방식으로 변경하거나 손상시킬 수 있습니다. 완전히 통합되었습니다. Sierra M124A 플랫폼인 Infusion은 분석기가 테스트 중인 시스템의 실제 응답을 기록하는 동안 잘못된 링크 조건을 생성하도록 설계되었습니다. InFusion 12G 솔루션은 실제 트래픽과 실제 워크로드를 실행하는 동안 스트레스 테스트 시스템에 이상적인 도구입니다.
- 반품접수 기한이 지난 경우, 제품 및 패키지 훼손, 사용 흔적이 있는 제품은 교환/반품이 불가합니다.
Sierra M124A 프로토콜 분석기
SAS Sierra M124A 프로토콜 테스트 시스템은 Teledyne LeCroy의 7세대 프로토콜 분석기 시스템으로 SAS(SAS 100) 및 SATA(SATA 3.0) 모두에서 3.0% 정확한 프로토콜 캡처를 제공합니다. 업계에서 가장 널리 사용되는 SAS 및 SATA용 테스트 플랫폼은 프로토콜의 모든 계층에서 문제를 정확히 찾아내는 데 도움이 되는 탁월한 분석 및 디버그 기능을 제공합니다.
데이터 요금
12Gb/s, 6Gb/s, 3Gb/s 및 1.5Gb/s
회사 개요
Teledyne LeCroy의 고속 직렬 데이터 분석에 대한 광범위한 전문 지식을 활용하여 Sierra M124A는 최대 12Gb/s의 데이터 속도에서 SAS 및 SATA 프로토콜 모두에 대한 가장 정확한 캡처, 표시 및 분석을 제공합니다. 이 다기능 검증 플랫폼은 실제 호스트 및 장치 동작을 모방할 수 있는 통합 트래픽 생성기와 함께 사용할 수 있습니다. 오류 주입 옵션을 사용하면 시스템 및 구성 요소 수준에서 스트레스 테스트가 가능합니다. 동급 최고의 하드웨어 기능과 포괄적인 분석 기능을 결합한 Sierra M124A는 SAS/SATA 프로토콜 테스트를 위한 현명한 선택입니다.
유연하고 확장 가능한 12G 프로토콜 테스트 시스템
124개의 녹화 채널을 갖춘 M4A는 XNUMX개의 확장기 링크에서 트래픽을 지능적으로 모니터링하고 상관시킬 수 있습니다. 캐스케이드 다중 Sierra 인접한 124와이드 링크 간의 트래픽을 모니터링하기 위한 M8A 시스템(최대 4개) 그만큼 Sierra M124A는 트래픽 생성(Trainer) 또는 오류 주입(InFusion) 기능으로 업그레이드할 수 있으므로 이 단일 플랫폼에서 디버그 및 검증 작업을 모두 처리할 수 있습니다.
TAP3로 비교할 수 없는 정확도
The Sierra M124A는 TAP3(Transparent Acquisition Probing)로 알려진 맞춤형 프로브 기술을 특징으로 하며 Teledyne LeCroy의 시장 선도적인 테스트에서 현장에서 입증되었습니다. Summit PCIe 3.0 분석기 플랫폼. SAS 12Gbps 신호를 방해하지 않고 기록하도록 설계된 TAP3 기술은 프로브 수신기의 신호와 물리적 동작이 매우 유사한 신호를 통과하는 맞춤형 선형 증폭기 및 라인 컨디셔너를 활용합니다. 이 구현을 통해 SAS 12G PHY 계층의 일부인 동적 균등화 프로토콜도 보존됩니다. 초기 12Gbps SAS HBA 및 장치로 광범위한 테스트를 거친 Sierra M124A는 SAS 대상과의 원활한 상호 운용성과 테스트 중인 시스템에 대한 기능적 영향이 없음을 보여주었습니다.
세부 프로토콜별 지원
Sierra의 분석 도구는 기록된 트래픽을 볼 때 광범위한 디코딩 및 전문적인 오류 분석을 제공하기 위해 SAS 및 SATA 프로토콜과 함께 사용하도록 특별히 개발되었습니다. 다양한 트래픽 보기, 고급 트리거링, 데이터 필터링, 트래픽 생성 및 오류 주입 기능이 결합되어 엔지니어는 문제를 식별하고 엔드투엔드 검증 테스트를 완료하는 데 필요한 모든 도구를 갖게 됩니다.
혁신적이고 유연하며 컴팩트한 시스템 설계
The Sierra M124A 플랫폼은 편의성, 휴대성 및 유연성을 위해 설계되었습니다. M122/M124A 플랫폼 모두 전체 SAS 3.0 구성(3G/6G/12G) 또는 SAS 2.0 기능(3G/6G만 해당)으로 제공되므로 사용자는 향후 12G 지원으로 업그레이드할 수 있습니다. 양쪽 데이터 버스 포트는 편리하게 액세스할 수 있도록 전면에 있으며 시스템 컨트롤과 커넥터도 있습니다. 그만큼 Sierra의 상태 표시기 배열에는 협상된 링크 속도, 프로토콜 오류 감지, 링크 업, 대역 외(OOB) 및 현재 버스에 있는 데이터 프레임에 대한 정보가 포함됩니다. LCD 화면은 현재 어떤 사용자가 장치에 연결되어 있는지 보고합니다. Sierra 전면 패널 인터페이스에서 설정할 수 있는 시스템, 시스템 IP 주소 및 상태. 에 대한 호스트 연결 Sierra USB 3.0 및 기가비트 이더넷을 모두 지원합니다. 확장 포트는 드라이브에 DC 전원을 공급하는 것과 같은 향후 개선 사항을 허용합니다. 그만큼 Sierra 엔클로저는 벤치 상단에 쉽게 배치되거나 19" 랙에 통합됩니다.
전문가 분석 소프트웨어
링크 레이어에서 애플리케이션 레이어까지 Sierra 분석 제품군은 엔지니어가 관심 영역에 쉽게 초점을 맞출 수 있도록 광범위한 트래픽 보기 및 도구를 제공합니다. 프레임 수준에서 작업할 때 Text View는 프레임 교환과 그에 수반되는 프리미티브를 보여줍니다. 시간순으로 명령과 프레임을 보기 위해 스프레드시트 보기는 원하지 않는 기본 요소와 프레임을 필터링하여 표시를 단순화할 수 있습니다. 그만큼 Sierra 또한 명령과 관련된 프레임 및 프리미티브를 논리적으로 어셈블하는 애플리케이션 계층에 대한 계층적 보기를 제공합니다. 기존의 계층적 보기는 명령, 데이터 및 상태를 그룹화합니다. 이 옵션은 명령 시작과 명령 끝 사이의 간격 또는 시간 영역 다중화와 같은 기타 복잡성을 보여줍니다. 계층적 표시를 드릴다운하여 프레임 및 링크 레이어를 볼 수 있습니다. 전문가 분석을 위한 모든 보기는 동시에 사용할 수 있으며 자동으로 동기화되어 하나의 애플리케이션 내에서 표시됩니다.
핀 포인트 트리거링
특정 프레임을 찾는 것부터 이벤트 간의 타이밍 및 상태와 같은 보다 복잡한 이벤트에 이르기까지 Sierra의 논리적 트리거링 알고리즘은 엔지니어에게 4개의 독립적인 타이머 및 카운터를 사용하여 여러 논리적 상태 변경을 신속하게 정의할 수 있는 기능을 제공합니다. Sierra의 강력한 트리거 기능에는 최대 24레벨 상태 시퀀서, 각 상태에서 사전 필터링 기능, 각 포트 쌍에 개별 트리거를 할당하는 기능이 포함됩니다. 프로토콜별 인식 덕분에 특정 헤더 필드 또는 명령을 쉽게 트리거할 수 있습니다. 엔지니어링에 더 많은 시간을 할애하고 사용 가능한 가장 깊은 트리거로 찾는 시간을 줄이십시오.
소프트웨어를 통한 자동화된 지능
와 Sierra의 투명한 후처리, 원치 않는 트래픽 검색 및 숨기기, 캡처된 데이터 분석이 그 어느 때보다 쉬워졌습니다. 전체 CBW는 물론 SAS 및 SATA 이벤트 메트릭을 포함한 프로토콜별 디코딩을 통해 엔지니어는 캡처된 내용을 한 눈에 쉽게 확인할 수 있습니다. 명령 처리량, 완료 시간, 명령 유형, 프레임, 버스 이벤트 및 기본 요소를 포함한 이벤트 지표를 통해 엔지니어는 관심 영역을 빠르게 찾을 수 있습니다.
성능 보고서는 명령 실행, 오류 및 기타 데이터 트래픽 문제를 나타낼 수 있습니다. 광범위한 보고서 중에서 선택하면 각 고객이 원하는 정보에 빠르게 액세스할 수 있습니다.
주입 오류 주입 옵션
업계 최초의 SAS/SATA 오류 주입 시스템 기능을 기반으로 하는 InFusion 옵션은 Sierra M124A는 SAS 12G 및 SATA 6G 프로토콜 모두에 대한 트래픽을 프로그래밍 방식으로 변경하거나 손상시킬 수 있습니다. 완전히 통합되었습니다. Sierra M124A 플랫폼인 Infusion은 분석기가 테스트 중인 시스템의 실제 응답을 기록하는 동안 잘못된 링크 조건을 생성하도록 설계되었습니다. InFusion 12G 솔루션은 실제 트래픽과 실제 워크로드를 실행하는 동안 스트레스 테스트 시스템에 이상적인 도구입니다.