
Sierra M122A
Sierra M122A는 Teledyne LeCroy의 6포트 SAS/SATA 분석기로 122Gb/s 프로토콜 캡처를 허용하는 특별 라이센스가 있습니다. 이 다기능 플랫폼은 호스트 및 장치 에뮬레이션이 가능한 통합 트래픽 생성 옵션과 함께 사용할 수 있습니다. 시스템 및 구성 요소 수준에서 스트레스 테스트를 위한 "잼머" 옵션도 있습니다. 이 Sierra M6A 모델은 12Gbps SAS 및 SATA 프로토콜 캡처용으로 구성되었으며 Gb/s SAS 테스트를 지원하도록 현장에서 업그레이드할 수 있습니다.
12Gb/s, 6Gb/s, 3Gb/s 및 1.5Gb/s
데이터 요금
유연하고 비용 효율적인 6G 프로토콜 테스트 시스템
높은 평가를 받고 있는 Sierra M124A 검증 시스템을 기반으로 하는 M122A는 저비용, 2포트, 6Gb/s 구성에서 동일한 고충실도 프로브 설계를 제공합니다. M122A는 12개의 독립적인 SAS 또는 SATA 링크를 동시에 기록할 수 있습니다. 플랫폼은 XNUMXGb/s SAS와 트래픽 생성(Trainer) 또는 오류 주입(InFusion) 기능을 지원하도록 업그레이드할 수 있습니다.
TAP3로 비교할 수 없는 정확도
Sierra M122A는 T.A.P.3(Transparent Acquisition Probing)로 알려진 맞춤형 프로브 기술을 특징으로 하며 Teledyne LeCroy의 업계 최고의 PCI Express, 파이버 채널 및 USB 분석기 플랫폼에서 현장에서 입증되었습니다. 테스트 대상 신호에 미치는 영향을 최소화하면서 SATA 6Gb/s 프로토콜을 기록하도록 설계된 Sierra M122A는 SATA 전원 켜기 재설정 동작 및 속도 협상 타이밍에 대한 가장 정확한 그림을 제공합니다.
전문가 분석 소프트웨어
링크 계층에서 응용 프로그램 계층에 이르기까지 Sierra 분석 제품군은 엔지니어가 관심 영역에 쉽게 집중할 수 있도록 광범위한 트래픽 보기 및 도구를 제공합니다. 프레임 수준에서 작업할 때 Text View는 프레임 교환과 그에 수반되는 프리미티브를 보여줍니다. 시간순으로 명령 및 프레임을 보기 위해 스프레드시트 보기는 표시를 단순화하기 위해 원하지 않는 기본 요소 및 프레임을 필터링 할 수 있습니다. Sierra는 또한 응용 프로그램 계층에 대한 계층적 보기를 제공하여 명령과 관련된 프레임 및 프리미티브를 논리적으로 조합합니다. 기존의 계층적 보기는 명령, 데이터 및 상태를 그룹화 합니다. 계층적 표시를 드릴다운하여 프레임 및 링크 레이어를 볼 수 있습니다. 모든 분석 보기는 하나의 애플리케이션 내에서 동시에 동기화되고 표시되는 데 사용할 수 있습니다.
혁신적이고 유연하며 컴팩트한 시스템 설계
The Sierra의 상태 표시기에는 협상된 링크 속도, 프로토콜 오류 감지, 링크 업, 대역 외(OOB) 및 현재 버스에 있는 데이터 프레임에 대한 정보가 포함됩니다. LCD 화면은 현재 어떤 사용자가 장치에 연결되어 있는지 보고합니다. Sierra 전면 패널 인터페이스에서 설정할 수 있는 시스템, 시스템 IP 주소 및 상태. 에 대한 호스트 연결 Sierra USB 3.0 및 기가비트 이더넷을 모두 지원합니다. 확장 포트는 드라이브에 DC 전원을 공급하는 것과 같은 향후 개선 사항을 허용합니다. 그만큼 Sierra 엔클로저는 벤치 상단에 쉽게 배치되거나 19" 랙에 통합됩니다.
핀 포인트 트리거링
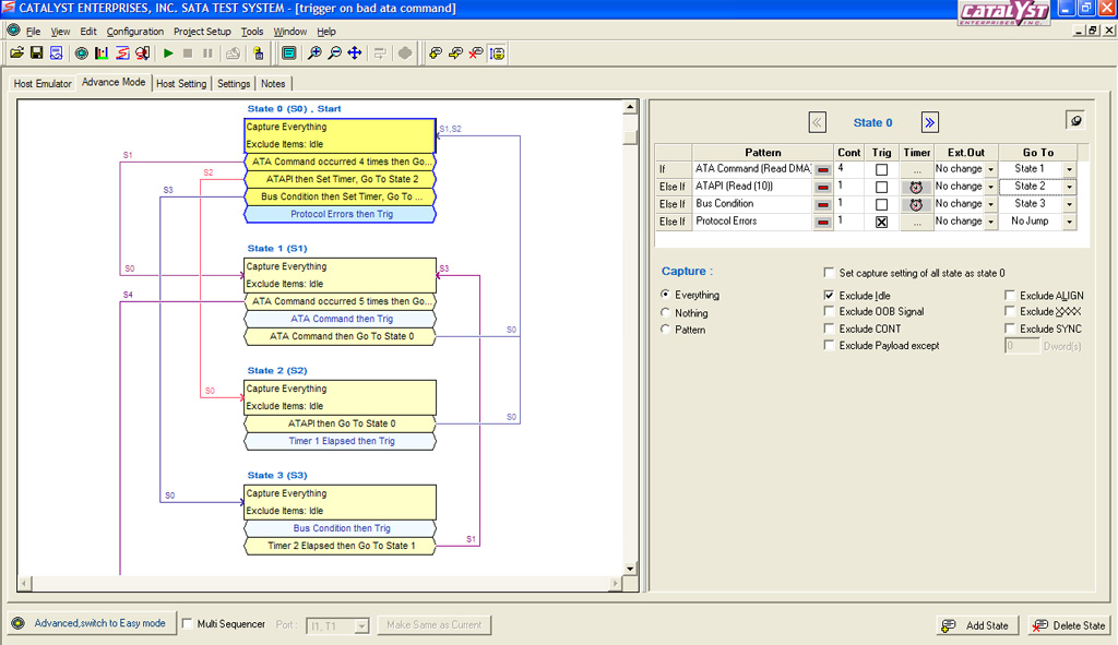
특정 프레임을 찾는 것부터 이벤트 간의 타이밍 및 상태와 같은 보다 복잡한 이벤트에 이르기까지 Sierra의 논리적 트리거링 알고리즘은 엔지니어가 4개의 독립적인 타이머 및 카운터를 사용하여 여러 논리적 상태 변경을 신속하게 정의할 수 있는 기능을 제공합니다. Sierra의 강력한 트리거 기능에는 최대 24레벨 상태 시퀀서, 각 상태에서 사전 필터링 기능, 각 논리 링크에 개별 트리거를 할당하는 기능이 포함됩니다. 프로토콜별 인식 덕분에 특정 헤더 필드 또는 명령을 쉽게 트리거할 수 있습니다. 사용 가능한 가장 깊은 트리거링을 통해 엔지니어링에 더 많은 시간을 할애하고 이벤트 검색 시간을 줄입니다.

소프트웨어를 통한 자동화된 지능
Sierra는 원치 않는 트래픽을 투명하게 사후 처리, 검색 및 숨기기 때문에 캡처된 데이터를 분석하는 것이 그 어느 때보다 쉽습니다. 전체 SAS 및 SATA 명령 세트를 포함한 프로토콜별 디코딩. 모든 추적에 대해 메트릭이 생성되며 엔지니어는 한 눈에 포착된 내용을 쉽게 확인할 수 있습니다. 성능 보고서는 명령 실행, 오류 및 기타 데이터 트래픽 문제를 나타낼 수 있습니다. 광범위한 보고서 중에서 선택하면 각 고객이 원하는 정보에 신속하게 액세스할 수 있습니다.

Download Data Sheet
배송안내
배송 지역 | 대한민국 전지역
배송비 | 2,500원 (50,000원 이상 결제시 무료배송)
배송기간 | 주말 공휴일 제외 2~5일
- 모든 배송은 택배사 사정으로 지연될 수 있습니다.
교환 및 반품 안내
- 고객 변심으로 인한 교환/반품은 상품 수령 후 14일 이내 가능합니다.
- 고객 귀책 사유로 인한 반품의 경우 왕복 택배비는 고객 부담입니다.
- 반품접수 기한이 지난 경우, 제품 및 패키지 훼손, 사용 흔적이 있는 제품은 교환/반품이 불가합니다.

Sierra M122A
Sierra M122A는 Teledyne LeCroy의 6포트 SAS/SATA 분석기로 122Gb/s 프로토콜 캡처를 허용하는 특별 라이센스가 있습니다. 이 다기능 플랫폼은 호스트 및 장치 에뮬레이션이 가능한 통합 트래픽 생성 옵션과 함께 사용할 수 있습니다. 시스템 및 구성 요소 수준에서 스트레스 테스트를 위한 "잼머" 옵션도 있습니다. 이 Sierra M6A 모델은 12Gbps SAS 및 SATA 프로토콜 캡처용으로 구성되었으며 Gb/s SAS 테스트를 지원하도록 현장에서 업그레이드할 수 있습니다.
12Gb/s, 6Gb/s, 3Gb/s 및 1.5Gb/s
데이터 요금
유연하고 비용 효율적인 6G 프로토콜 테스트 시스템
높은 평가를 받고 있는 Sierra M124A 검증 시스템을 기반으로 하는 M122A는 저비용, 2포트, 6Gb/s 구성에서 동일한 고충실도 프로브 설계를 제공합니다. M122A는 12개의 독립적인 SAS 또는 SATA 링크를 동시에 기록할 수 있습니다. 플랫폼은 XNUMXGb/s SAS와 트래픽 생성(Trainer) 또는 오류 주입(InFusion) 기능을 지원하도록 업그레이드할 수 있습니다.
TAP3로 비교할 수 없는 정확도
Sierra M122A는 T.A.P.3(Transparent Acquisition Probing)로 알려진 맞춤형 프로브 기술을 특징으로 하며 Teledyne LeCroy의 업계 최고의 PCI Express, 파이버 채널 및 USB 분석기 플랫폼에서 현장에서 입증되었습니다. 테스트 대상 신호에 미치는 영향을 최소화하면서 SATA 6Gb/s 프로토콜을 기록하도록 설계된 Sierra M122A는 SATA 전원 켜기 재설정 동작 및 속도 협상 타이밍에 대한 가장 정확한 그림을 제공합니다.
전문가 분석 소프트웨어
링크 계층에서 응용 프로그램 계층에 이르기까지 Sierra 분석 제품군은 엔지니어가 관심 영역에 쉽게 집중할 수 있도록 광범위한 트래픽 보기 및 도구를 제공합니다. 프레임 수준에서 작업할 때 Text View는 프레임 교환과 그에 수반되는 프리미티브를 보여줍니다. 시간순으로 명령 및 프레임을 보기 위해 스프레드시트 보기는 표시를 단순화하기 위해 원하지 않는 기본 요소 및 프레임을 필터링 할 수 있습니다. Sierra는 또한 응용 프로그램 계층에 대한 계층적 보기를 제공하여 명령과 관련된 프레임 및 프리미티브를 논리적으로 조합합니다. 기존의 계층적 보기는 명령, 데이터 및 상태를 그룹화 합니다. 계층적 표시를 드릴다운하여 프레임 및 링크 레이어를 볼 수 있습니다. 모든 분석 보기는 하나의 애플리케이션 내에서 동시에 동기화되고 표시되는 데 사용할 수 있습니다.
혁신적이고 유연하며 컴팩트한 시스템 설계
The Sierra의 상태 표시기에는 협상된 링크 속도, 프로토콜 오류 감지, 링크 업, 대역 외(OOB) 및 현재 버스에 있는 데이터 프레임에 대한 정보가 포함됩니다. LCD 화면은 현재 어떤 사용자가 장치에 연결되어 있는지 보고합니다. Sierra 전면 패널 인터페이스에서 설정할 수 있는 시스템, 시스템 IP 주소 및 상태. 에 대한 호스트 연결 Sierra USB 3.0 및 기가비트 이더넷을 모두 지원합니다. 확장 포트는 드라이브에 DC 전원을 공급하는 것과 같은 향후 개선 사항을 허용합니다. 그만큼 Sierra 엔클로저는 벤치 상단에 쉽게 배치되거나 19" 랙에 통합됩니다.
핀 포인트 트리거링
특정 프레임을 찾는 것부터 이벤트 간의 타이밍 및 상태와 같은 보다 복잡한 이벤트에 이르기까지 Sierra의 논리적 트리거링 알고리즘은 엔지니어가 4개의 독립적인 타이머 및 카운터를 사용하여 여러 논리적 상태 변경을 신속하게 정의할 수 있는 기능을 제공합니다. Sierra의 강력한 트리거 기능에는 최대 24레벨 상태 시퀀서, 각 상태에서 사전 필터링 기능, 각 논리 링크에 개별 트리거를 할당하는 기능이 포함됩니다. 프로토콜별 인식 덕분에 특정 헤더 필드 또는 명령을 쉽게 트리거할 수 있습니다. 사용 가능한 가장 깊은 트리거링을 통해 엔지니어링에 더 많은 시간을 할애하고 이벤트 검색 시간을 줄입니다.

소프트웨어를 통한 자동화된 지능
Sierra는 원치 않는 트래픽을 투명하게 사후 처리, 검색 및 숨기기 때문에 캡처된 데이터를 분석하는 것이 그 어느 때보다 쉽습니다. 전체 SAS 및 SATA 명령 세트를 포함한 프로토콜별 디코딩. 모든 추적에 대해 메트릭이 생성되며 엔지니어는 한 눈에 포착된 내용을 쉽게 확인할 수 있습니다. 성능 보고서는 명령 실행, 오류 및 기타 데이터 트래픽 문제를 나타낼 수 있습니다. 광범위한 보고서 중에서 선택하면 각 고객이 원하는 정보에 신속하게 액세스할 수 있습니다.

Download Data Sheet
배송안내
배송 지역 | 대한민국 전지역
배송비 | 2,500원 (50,000원 이상 결제시 무료배송)
배송기간 | 주말 공휴일 제외 2~5일
- 모든 배송은 택배사 사정으로 지연될 수 있습니다.
교환 및 반품 안내
- 고객 변심으로 인한 교환/반품은 상품 수령 후 14일 이내 가능합니다.
- 고객 귀책 사유로 인한 반품의 경우 왕복 택배비는 고객 부담입니다.
- 반품접수 기한이 지난 경우, 제품 및 패키지 훼손, 사용 흔적이 있는 제품은 교환/반품이 불가합니다.